Skip to main content

Manage credentials and requests

The credential and proof request lifecycle for wallets.

Wallets must handle issuance and verification workflows. Credentials and proof requests states are reflected in the system to help you manage the lifecycle.

Credential states as a holder

Credential states - holder Credential states for holders

Revocation check

Revocation check

Use the revocation check endpoint to check the current status of held credentials. Elements for some revocation methods are cached, so you may need to force a refresh to get the latest status.

The Desk API automatically runs this check when GET /api/credential/v1 or GET /api/credential/v1/{credential-id} are called.

Credential deletion as a holder

A credential can be deleted. This action removes the credential from the wallet but has no impact on the credential in the issuer's system or on previous interactions with verifiers.

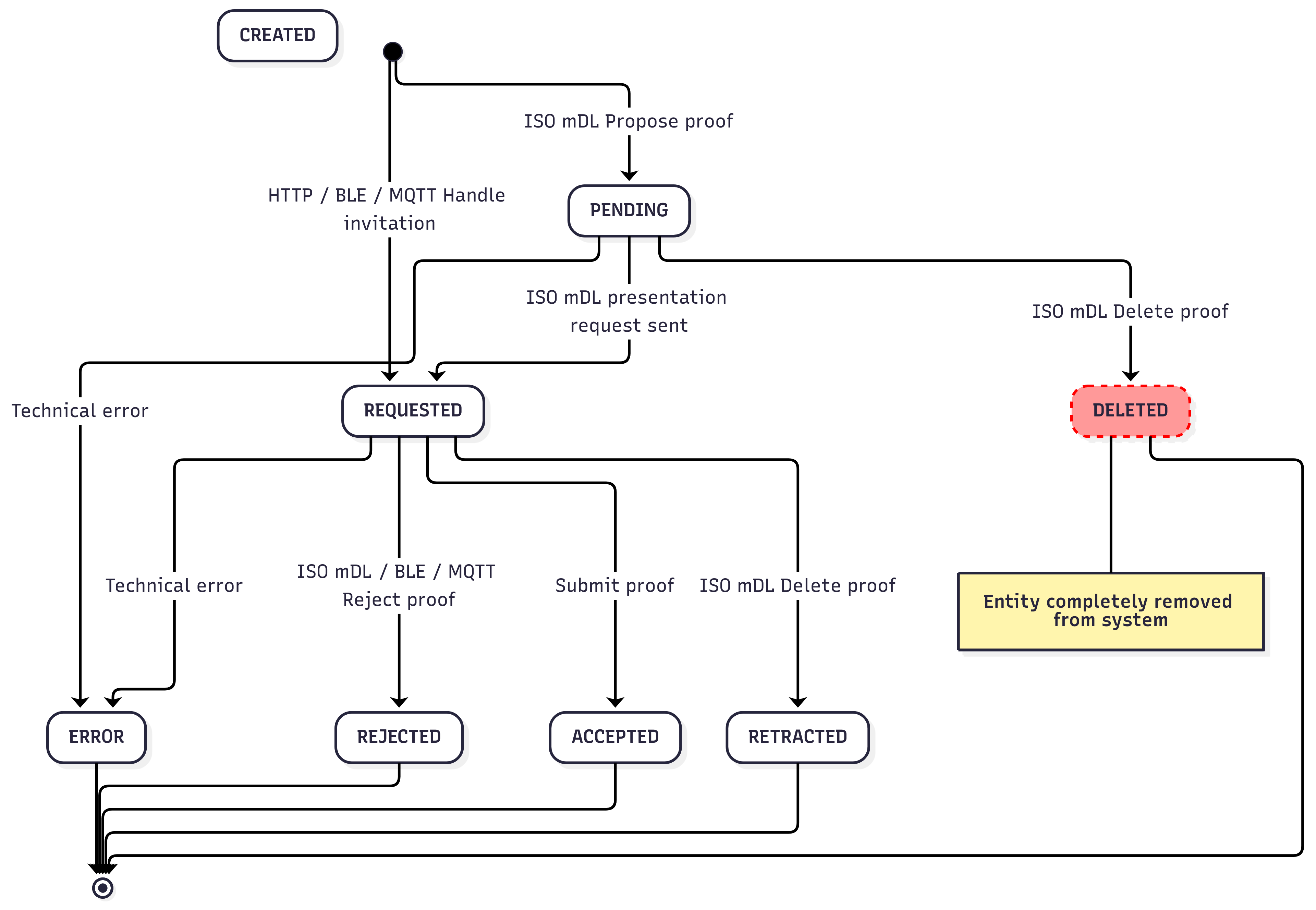
Proof request states as a holder

Proof request states - holder Proof request states for holders

Proof request deletion as a holder

In the ISO mDL flow, which is initiated by the wallet holder, it is possible to delete a proposed proof before the verifier has made a request. As soon as the verifier makes a request proof deletion results in a retraction, with the system retaining history of the interaction.